Die öffentliche LabVIEW 2025 Q3 Beta ist für alle zum Download und Test verfügbar. Weitere Informationen und den Link zum Download findet ihr unter folgendem Link https://forums.ni.com/t5/LabVIEW-Public-Beta-Program-in/Welcome-to-the-Public-Beta-for-LabVIEW-2025-Q3/m-p/4434823

Achtung durch Installation der LabVIEW 2025 Q3 Beta wird falls vorhanden die Version LabVIEW 2025 Q1 ersetzt. Daher ist unsere Empfehlung die Beta Version auf einem separaten PC zu installieren. Wir nutzen für solche Tests zum Beispiel die EC2 Instanzen von AWS. Hier ein Link mit Infos: https://aws.amazon.com/de/ec2/
Für einfache Tests ist typischerweise eine EC2 Instanz (Windows) mit 2 CPU Kernen und 8 GB Arbeitsspeicher ausreichend (t3a.large). Hier kann man mit ca. 12 Cent pro Stunde an Kosten rechnen. Details zu den Kosten hier: https://aws.amazon.com/ec2/pricing/on-demand/ Benötigt man die Maschine nicht mehr, kann man diese einfach terminieren. Ein sehr flexibler Ansatz. Solche EC2 Instanzen verwenden wir zum Beispiel auch für automatisierte LabVIEW Builds. Fragen zu diesem Thema? Meldet euch gerne.
Highlights: Neue und erweiterte Funktionen
- Debug Window
- Log Unwired Errors
- Context Help Notes Section for VI
- Generate VI Comparison Reports with the LabVIEW Command Line Interface (LabVIEW CLI)
Debug Window
Das neue Debug Window vereint das Probe Watch Window sowie den Breakpoint Manager um das Debugging in LabVIEW Applikationen zu vereinfachen. Das neue Fenster kann mit dem Tastenkürzel CTRL + D geöffnet werden.

Es zeigt alle Breakpoints sowie Probes aller VIs die im Speicher sind. Die Spalte Value kann zusätzlich mit einem INI Token angepasst werden. (Beispiel: DebugNumericFormat=”%#_4g”)

Rechts Klick auf einen Breakpoint oder Probe bringt das erweiterte Kontext Menü. Hier können wir nun Breakpoints / Probes hinzufügen, löschen, umbenennen, die Daten exportieren uvm. Vor allem das Umbennen bringt mehr Übersicht beim Debuggen.

Weiters kann man auf spezielle Probe Typen umschalten. Wie zum Beispiel Conditional. Hier haben wir die Möglichkeit unsere VI beim Debugging nur dann zu pausieren, wenn eine bestimmte Bedingung erfüllt ist. Zum Bespiel unser String einen bestimmten wert hat.

Log Unwired Errors
In den LabVIEW Optionen können wir nun eine Funktion aktivieren “Log unwired errors“. Damit werden unabhängig von der Einstellung “Automatic Error Handling“, Fehler die nicht behandelt werden in eine Log Datei geschrieben.
LabVIEW > Options > Block Diagram > Log unwired errors

Achtung. In der Beta Version gibt es derzeit noch einen Bug. Der Pfad in dem sich die Log Datei befindet, wird erst bei erneutem Öffnen der LabVIEW Optionen angezeigt.

Hier ein Beispiel, bei dem ein Fehler auftreten wird. Fehlerleitung ist nicht verbunden. Daher wird der Fehler automatisch in die Error Log Datei geschrieben.

Standard Log Pfad: User > Documents > LabVIEW Data > UnwiredErrors.
Hier ein Beispiel einer Error Log Datei.

Context Help Notes Section for VI
Die Context Help wurde erweitert und zeigt nun zusätzliche Infos an.
- Reentrancy Settings
- Execution Priority
- Preferred Execution System

Die Context Help kann mit dem Tastenkürzel CTRL + H geöffnet werden. Ein zusätzlicher Tipp. In der VI Description können zusätzliche Formatierungsoptionen genutzt werden. Zum Beispiel Text fett markieren oder kursiv.


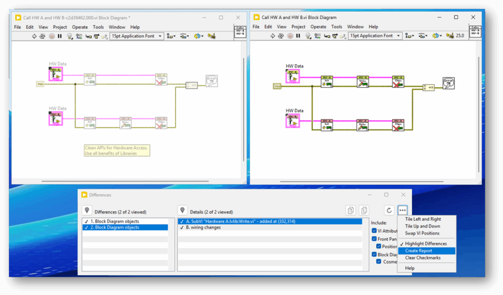
Generate VI Comparison Reports with the LabVIEW Command Line Interface (LabVIEW CLI)
Seit LabVIEW 2025 Q1 gibt es die Möglichkeit einen HTML Report der Ergebnisse eines LabVIEW Diffs zu erstellen (LabVIEW Compare). In der LabVIEW 2025 Q3 Beta gibt es zusätzlich die Möglichkeit, diesen Report per LabVIEW CLI (LabVIEW Command Line Interface) zu erstellen.


Unterstützte Report Datentypen:
- HTML – HTML-Report mit separaten Bildern und Style Datei
- HTMLSingleFile – HTML-Report mit eingebetteten Bildern und eingebetteter Stildefinition
- MicrosoftWord – Microsoft-Word-Format (erfordert eine Microsoft-Word)
- PlainText – Report im Text-Format
- XML – Report im XML-Format mit externen Bildern
Unterstütze Parameter:
-oüberschreibt vorhandene Reports und zugehörige Dateien, falls diese bereits existieren-cerstellt das Verzeichnis für den Report-Pfad, falls es nicht vorhanden-nofpschließt Unterschiede im Frontpanel aus-nofpposschließt Positionsunterschiede im Frontpanel aus-nobdschließt Unterschiede im Blockdiagramm aus-nobdcosmschließt kosmetische Unterschiede im Blockdiagramm aus-noattrschließt Unterschiede in den VI-Attributen aus
Mit ein paar kleinen Tweaks können wir diese Reports zum Beispiel in unseren GitLab Feed pushen.

Was haltet ihr von den neuen Features? Kontaktiert uns gerne auf LinkedIn oder per E-Mail.
Wir halten die Änderungen für äußerst nützlich und hoffen auf deren Aufnahme in den offiziellen Release von LabVIEW 2025 Q3 (geplant für Juli 2025).
Diese und viele weitere praktische Tipps zeigen wir euch nicht nur hier, sondern auch in unseren Schulungen, Consultings, auf dem Developer Summit und bei unseren LabVIEW User Group Meetings.
👉 Hier findet ihr alle aktuellen Termine und Möglichkeiten zum Mitmachen!
Die Programm Beispiele stellen nur einen Ausschnitt einer Gesamtapplikation dar. Verwendung der Code Beispiele auf eigene Gefahr.
Unsere Website enthält Links zu externen Websites, auf deren Inhalt wir keinen Einfluss haben. Aus diesem Grund übernehmen wir keine Gewähr für die Richtigkeit, Vollständigkeit und Aktualität der dort bereitgestellten Informationen. Die Verantwortung für den Inhalt der verlinkten Seiten liegt ausschließlich bei den Betreibern der jeweiligen Websites. Verwendung auf eigene Gefahr.